LaunchControl is a fully-featured launchd GUI allowing you to create, manage and debug system- and user services on your Mac.
Manage Services
With LaunchControl you see all services and their respective status at a glance. Invalid services are highlighted and a problem description is provided. You can enable or disable services with a single click. The same goes for loading, unloading and ad-hoc starting. A long list of jobs may be filtered by job name and/or various properties, helping you to find what you are looking for in an instant.

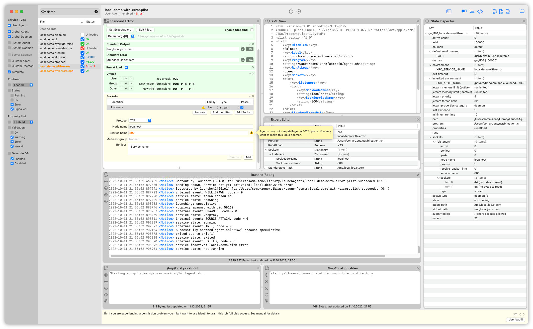
Three perspectives
There is the Standard Editor which provides controls for every key supported by launchd(8). The interface is adaptive. It displays only information that is relevant for the selected job. Use the Expert Editor if you want to try out undocumented features. In the XML View you see how the changes affect the job definition in its source form in real time.

Modern interface
LaunchControl provides all the information you need to create or debug a launchd(8) service. In addition to the editors there are separate views for logs and the job state. All this is presented in a modern, flexible GUI which you can configure to your needs.

Spend less time on the command line
Don't waste time trying to figure out why a job does not behave as expected. LaunchControl performs exhaustive analysis of your job and chances are that it will find the problem in an instant and tell you how to fix it. It provides most of the functionality of the launchctl command line utility, everything you need to create, edit, remove or debug launch services and even includes a log viewer, so you don't have to fire up Console.app and build custom queries.

Jobs at your finger tips
Sometimes it is desirable to quickly load, unload, start or stop a job on demand without hunting it down in LaunchControl every time. QuickLaunch is a small menu extra living in your menu bar. It contains a user confgurable list of jobs and their respective status. Jobs may be grouped and a group of jobs may be controlled with a single click.

Discover what is possible
launchd currently supports some 36+ documented keys. LaunchControl makes it easy to discover them. Every key in the palette panel is annotated, so you don't have to consult the man page. Search them by category, name or description. Once found, drag an item from the palette section to the configuration section to add this key.

System requirements
LaunchControl supports all macOS versions from Big Sur (11) to Ventura* (13). It requires a 64bit Intel or Apple Silicon Mac. Both architectures are supported natively.
* LaunchControl is at the moment not compatible with macOS Ventura 13.1β4 (22C5059b) and 13.1 (22C65). A bug report has been filed with Apple (FB11869518). macOS 13.2β1 (22D5027d) does resolve the issue.
Note: Starting with macOS Big Sur the system volume is sealed and it is no longer possible for any process to modify its contents. This affects LaunchControl's ability to modify system agents and daemons.